ComfyUI 是一个开源的本地图像生成工具,旨在简化深度学习模型的使用和部署。其核心功能是帮助开发者在本地环境中高效运行和管理图像生成模型,提供硬件加速(如 GPU 支持),以显著提升图像生成的速度和效果。ComfyUI 集成了多种流行的生成模型,如 Stable Diffusion,开发者可以根据需求快速加载和切换模型。
ComfyUI 提供易用的图形界面和 API,支持图像生成、风格转换等任务的开发和集成。它允许用户对图像生成过程进行精细控制,确保所有的数据处理和图像生成都在本地环境中进行,特别适合需要高数据隐私和自定义配置的场景。ComfyUI 简化了图像生成模型的管理流程,使开发者能够快速构建和部署基于 AI 的图像生成应用。

ComfyUI本地部署难题
在开发者自行部署 ComfyUI 时,常常会遇到一些棘手的问题。首先,ComfyUI 的高性能要求意味着需要配备高性能的硬件,特别是高性能的 GPU 和大容量存储空间。此外,图像生成模型占用的存储量巨大,推理过程对速度有极高要求,环境配置复杂,性能优化也颇具挑战,这些因素让许多开发者在本地部署时面临较大的技术障碍。
Neolink.AI 平台正是为了解决这些难题而来。 它集成了 ComfyUI 镜像,并提供强大的 GPU 计算资源,使开发者不再需要耗费时间在硬件配置、环境依赖和性能调优上。通过使用 Neolink.AI,开发者可以轻松部署并高效运行 ComfyUI,从而简化了整体流程,减少了对高端硬件的依赖, 让他们能够专注于应用开发与模型优化,快速实现 AI 图像生成任务。
新手指引
如何在Neolink.AI中使用ComfyUI镜像
如果您是第一次使用 Neolink.AI ,您可参阅以下步骤来使用ComfyUI镜像:
- Step 1
进入 Neolink.AI 官网,点击控制台进入到登录/注册页面:

- Step 2
输入手机号并获取验证码,点击登录/注册按钮即可成功进入到控制台,首次使用将自动完成注册:

- Step 3
进入到控制台页面后,点击右上角的账户图标 > 账户中心 > 我的账户进入到账户管理页面:

在账户管理页面,您可以通过点击修改密码按钮来设置密码,之后即可使用账号和密码进行登录:

- Step 4
登录成功后,您可以在帮助文档中找到内置工具部分,点击其中的 ComfyUI 文档,即可查看详细的部署流程。

- Step 5
一旦实例创建完成,你可以通过平台的内置工具来启动 ComfyUI。启动步骤如下:
- 进入 neolink.ai 平台的算力实例页面。
- 在已部署好的实例中,找到内置工具选项。
- 点击ComfyUI,即可打开部署好的 ComfyUI 镜像。
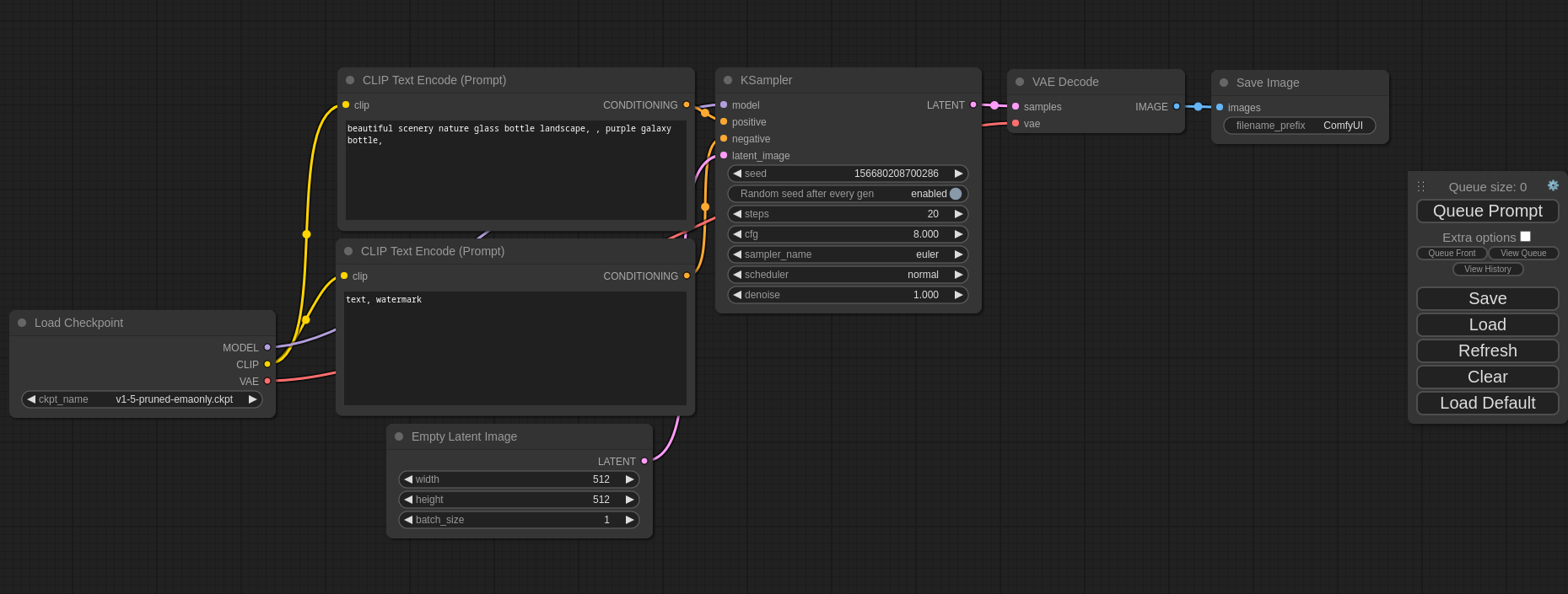
- 点击Queue Prompt,即可开始进行图片生成操作。


在最近的更新中,我们为 ComfyUI 镜像添加了大文件上传功能。开发者现在可以通过存储管理中的上传文件选项,上传自己的模型文件,从而个性化定制工作流。关于大文件上传的具体操作,请参阅 ComfyUI 文档。